Replacing iptables with eBPF in Kubernetes with Cilium
我们今天要探讨的是在Kubernetes中如何用eBPF来替代传统的iptables。使用Cilium,结合eBPF、Envoy、Istio和Hubble等技术,实现更高效、更安全的网络策略。那么,问题来了:为什么我们需要替换掉iptables呢?它到底哪里出了问题?传统的iptables确实存在不少痛点。
- 它必须通过重建整个规则链的方式来更新规则,这在高负载场景下效率极低。
- 它本质上是链表结构,所有操作都是O n复杂度,这意味着规则越多,性能越差。实现访问控制列表ACL时,它通常采用顺序列表,这在面对大规模变更时非常脆弱。
- 它只基于IP和端口进行匹配,完全不理解L7层协议,无法进行精细化的策略控制。每次添加新的IP或端口,都需要重新构建整个链表,这在Kubernetes这种动态环境中简直是灾难。结果就是资源消耗巨大,尤其是在服务数量增加时,延迟变得不可预测,性能急剧下降。
实测数据也显示,随着服务数量增长,性能和延迟都会显著恶化。Kubernetes本身对iptables的依赖程度相当高。最核心的就是kube-proxy,它通过DNAT规则来实现Service和负载均衡。此外,很多CNI插件,特别是那些用于网络策略的,也都在底层使用了iptables。这使得整个Kubernetes的网络模型在面对复杂性时,显得越来越力不从心。
那么,什么是BPF?它是一种强大的内核技术,允许我们编写安全的、可执行的代码,直接注入到内核的特定钩点上,而无需修改内核源码。这个过程是这样的:开发者编写代码,通过LLVM和Clang编译成字节码,然后经过验证器和即时编译器的处理,最终生成汇编指令,注入到内核的网络栈等特定位置。这样,我们就能在内核层面高效地执行自定义逻辑,比如过滤、监控、负载均衡等等。Linux内核网络栈非常复杂,经历了多年的发展和演化,形成了多层抽象。从应用程序到硬件,层层递进,每层都有其特定的功能。这种分层设计带来了巨大的兼容性,但也意味着很难绕过这些层进行底层操作。
Netfilter模块作为网络过滤器,已经在Linux内核中存在了二十多年,它需要在数据包上下行穿越栈的过程中进行过滤。这种设计在早期很有效,但随着网络规模和复杂度的爆炸式增长,它的局限性就显现出来了。BPF的强大之处在于,它可以在内核的多个关键点上插入钩点,也就是所谓的BPF Hooks。

这张图展示了BPF如何嵌入到Linux内核的各个层级。从用户空间的进程,到系统调用接口,再到套接字层、Netfilter、IP层、以太网层,甚至底层的硬件驱动、桥接和OVS,BPF都能找到自己的位置。这意味着我们可以利用BPF来实现各种各样的网络功能,从流量控制、负载均衡到安全过滤,几乎覆盖了整个网络栈。

这张图展示了不同网络过滤技术的性能对比。横轴是不同的技术,纵轴是每秒百万包的处理能力。可以看到,基于硬件卸载的bpfiler性能达到了惊人的60Mpps,远超其他技术。即使是纯软件驱动的bpfiler也有接近40Mpps。相比之下,传统的legacy iptables和nftables性能则明显落后。这直观地说明了BPF在高性能网络过滤方面的巨大优势。

这张图展示了BPF如何取代iptables。它清晰地展示了数据包在网络栈中的五个主要阶段:PREROUTING、INPUT、FORWARD、OUTPUT、POSTROUTING。在每个阶段,都可以看到eBPF和XDP的钩点。这意味着我们可以利用BPF来实现更灵活、更高效的过滤、路由和NAT功能,而不再依赖于传统的iptables规则链。BPF代码可以直接在这些钩点上运行,处理数据包,然后决定是继续转发还是丢弃。

这张图展示了基于BPF的过滤架构。它特别强调了连接跟踪(Connection Tracking)的流程。
- 数据包从Linux栈进入,通过BPF的TC或XDP Ingress Hook,然后经过一个选择器,根据源地址和目的地址选择合适的链。
- 进入Ingress Chain,这里会更新会话标签,并将会话信息存储起来。
- 出站时,数据包也会通过Egress Hook,经过选择器,进入Output Chain,更新标签并存储会话。
整个过程都是基于BPF的高效执行,而不是传统的链表遍历。

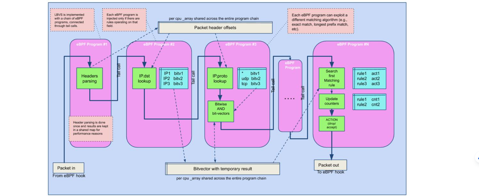
这张图展示了BPF基于尾调用的机制。它展示了如何构建一个高效的程序链来处理网络包。每个BPF程序只在需要执行相关操作时才被注入,它们通过尾调用(tail calls)连接起来,形成一个链式结构。这种机制避免了传统的链表遍历,极大地提高了性能。
图中展示了多个程序,例如头部解析、IP查找、协议查找等,它们共享一个全局的CPU数组,用于存储中间结果,最终通过eBPF钩子将结果传递出去。BPF的应用远不止于防火墙。它已经渗透到各种关键的网络组件中。比如
- 负载均衡器,像katran;
- 性能监控工具,像perf;
- 系统管理工具,像systemd;
- 入侵检测系统,像Suricata;
- 虚拟交换机,像Open vSwitch的AF_XDP
可以说,BPF正在成为构建高性能、可扩展的网络和系统工具的核心技术之一。BPF的应用场景非常广泛,已经被众多行业巨头和开源项目采用。大家可以看到Facebook、SUSE、Google、Cloudflare、Cilium、Falco等公司的标志。这些公司在各自领域都面临着巨大的挑战,比如海量的流量、复杂的系统、严格的安全要求。BPF正是帮助他们解决这些挑战的关键技术。它的灵活性和性能使其成为构建下一代云原生基础设施的基石。
现在,让我们聚焦到今天的主角:Cilium。它是一个基于eBPF的开源网络项目,旨在为Kubernetes提供高性能、安全、可扩展的网络解决方案。Cilium究竟是什么呢?它是一个网络代理,但它的核心在于利用eBPF技术。
Cilium层包括CLI、策略库、插件和监控器,由一个守护进程Cilium Daemon来协调。它通过字节码注入的方式,将BPF程序直接嵌入到容器的网络接口eth0中。这些BPF程序负责处理进出容器的数据包,实现网络策略、安全检查和性能优化。这与传统的基于iptables的方案相比,完全是不同的范式。
CNI,即容器网络接口,是CNCF的一个项目,它定义了容器网络插件的规范和库。CNI插件的主要职责是确保容器的网络连通性。它通过ADD和DEL两个核心操作来管理网络接口。
- 对于ADD操作,容器运行时需要先为容器创建一个独立的网络命名空间,然后调用相应的CNI插件,为容器添加网络接口,分配IP地址。
- 对于DEL操作,则是移除网络接口,释放IP地址。CNI的设计要求插件必须是幂等的,不能对同一个容器进行多次ADD操作,必须保证ADD操作最终会有一个对应的DEL操作。
Cilium作为CNI插件,遵循这些规范。

这张图展示了Cilium作为CNI插件的控制流程。
- 当Kubernetes API Server收到Kubectl命令后,会通知Kubelet
- Kubelet再通过CRI接口与容器运行时Containerd交互。
- Containerd会调用CNI插件,这里是Cilium。
- Cilium Agent接收到请求后,会与Linux内核网络栈进行交互,通过bpf syscall与BPF Maps通信。
- BPF Maps存储着网络相关的数据,比如MAC地址映射。
- BPF程序通过BPF Hook作用于eth0接口,实现网络的配置和管理。

这张图更详细地展示了Cilium的组件以及BPF Hook点和BPF Maps在Linux网络栈中的位置。
- 用户空间部分有Cilium Agent、CLI、健康检查和监控器等。
- 内核空间则展示了虚拟网络设备、TCP/UDP、IP层、队列和转发层,以及关键的BPF Maps和XDP技术。
这些组件共同协作,实现了Cilium的网络功能。注意看BPF Maps是如何连接用户空间和内核空间的,以及BPF Hook是如何在数据包处理路径上发挥作用的。

这张图展示了Cilium作为CNI插件的典型部署。在Kubernetes节点上,每个Pod都有一个容器,比如容器A、容器B、容器C。每个容器通过eth0接口连接到一个虚拟网络接口,比如lxc0或lxc1。这些虚拟接口由Cilium负责管理。Cilium通过eth0接口连接到物理网卡,实现了Pod之间的通信。这种架构下,Cilium不仅负责网络连接,还负责执行网络策略,提供隔离和安全。
Cilium支持两种主要的网络模式:封装模式和直接路由模式。

-
封装模式下,Cilium负责在节点间路由,通常使用VXLAN隧道进行数据包封装。这适用于需要跨节点网络隔离的场景。
-
直接路由模式下,Cilium利用云提供商的路由器或BGP路由,实现Pod IP的直接路由。这适用于需要高性能、低延迟的场景,比如在云上使用云原生路由器或BGP路由。
选择哪种模式取决于具体的应用场景和性能需求。

这张图展示了Pod IP路由的Overlay模式(隧道模式)。在这种模式下,当两个Pod需要跨节点通信时,数据包会被封装在VXLAN隧道中。封装后的数据包包含源节点IP、目标节点IP、VXLAN头部信息以及原始的Pod IP和负载数据。Cilium负责在节点间转发这些封装后的数据包,直到目标节点解封装,然后才能被目标Pod接收。这种方式保证了跨节点的网络隔离。

这张图展示了Pod IP路由的直接路由模式。在这种模式下,Pod的IP地址可以直接路由到网络中。当一个Pod需要访问另一个Pod时,数据包直接携带目标Pod的IP地址和负载信息,通过网络路由转发。这种模式下,网络头部信息非常简洁,只包含源Pod IP和目标Pod IP以及负载。这使得通信效率更高,延迟更低,适合对性能要求高的场景。
现在我们来看Cilium的网络策略功能,首先是基于标签的三层过滤,针对入站流量。

这张图展示了如何定义一个策略,允许特定标签的Pod访问另一个标签的Pod。例如,允许所有标签为frontend的Pod访问标签为backend的Pod。这通过CiliumNetworkPolicy资源来定义,非常直观。注意,这里的策略是基于标签的,而不是基于IP的,这使得策略管理更加灵活,尤其是在Pod动态调度的情况下。
接下来是基于CIDR的三层过滤,针对出站流量。例如,允许一个标签为backend的Pod访问10.0.1.0/24这个子网,但拒绝访问其他子网,比如10.0.2.0/24。这在需要控制Pod出站流量的场景下非常有用,例如限制后端服务只能访问特定的数据库或缓存集群。它定义了一个名为backend-backend的策略,作用于所有标签为backend的Endpoint。在egress部分,它允许访问到10.0.1.0/24这个CIDR地址。同样,配置非常清晰地表达了允许后端访问特定子网的策略。
除了三层过滤,Cilium还支持四层过滤,即基于端口和协议的过滤。这张YAML示例展示了如何定义一个策略,只允许访问标签为backend的Pod的TCP端口80。这意味着,即使两个Pod之间有三层策略允许通信,但如果没有四层策略允许访问特定端口,该端口的流量也会被阻断。这张图直观地展示了四层过滤的效果。对于一个标签为backend的Pod,只有TCP端口80的流量是绿色的,表示允许通过,而其他端口的流量是红色的,表示被拒绝。这保证了只有期望的端口才能被访问,增强了安全性。
Cilium最强大的功能之一是七层过滤,也就是基于应用层协议,特别是HTTP协议的过滤。这张图展示了如何实现基于API的访问控制。比如,一个Pod可以访问另一个Pod的GET斜杠articles斜杠id API,但无法访问GET斜杠private API。这需要对HTTP请求的内容进行解析,才能做出正确的决策。这是实现七层过滤的YAML示例。它定义了一个名为frontend-backend的策略,作用于所有标签为backend的Endpoint。在ingress部分,它允许访问端口80,并且通过L7规则,允许特定的HTTP请求路径。这使得我们可以基于具体的API请求来控制访问权限,实现更精细化的安全策略。

这张图展示了如何将Cilium与Envoy这样的独立代理结合使用,实现七层过滤。在Node A上,Envoy通过libcilium.so生成L7过滤程序,然后通过Cilium和BPF模块进行L3斜杠L4过滤。Node B也类似。这种方式下,Envoy负责处理复杂的七层逻辑,而Cilium利用BPF进行高效的底层处理,实现了性能和功能的平衡。
接下来,我们来看Cilium的其他一些关键特性。Cluster Mesh是Cilium的一个重要特性,它允许跨集群的网络通信。

这张图展示了两个集群,A和B,它们都运行了Cilium。通过Cluster Mesh,集群A中的Pod可以访问集群B中的Pod,反之亦然。这使得多集群环境下的服务发现和网络通信变得非常方便。图中Pod A和Pod B、C都通过Cilium连接到一个共享的etcd实例,用于协调和管理跨集群的网络配置。

这张图展示了在没有Cilium的情况下,Istio如何实现透明的Sidecar注入。可以看到,Envoy代理被注入到Pod中,与应用进程共享网络命名空间。Envoy通过监听应用端口,拦截流量,然后转发给应用。这种方式需要在应用端口和Envoy端口之间建立连接,可能会引入额外的延迟和复杂性。

这张图展示了Istio与Cilium和sockmap结合后的架构。Cilium作为CNI插件,负责Pod的网络连接。Envoy作为Sidecar,仍然被注入到Pod中。但是,Cilium通过sockmap技术,将Envoy的监听端口映射到应用的端口。这样,应用可以直接访问Envoy,而无需建立额外的连接。这种方式利用了BPF的高效性,实现了更透明、更快速的Sidecar注入。

这张图展示了完整的Istio和Cilium集成。可以看到,Istio的控制平面(Pilot、Mixer、Citadel)负责服务发现、路由和安全策略。数据平面则由Envoy代理和Cilium网络组成。Cilium负责底层的网络连接和数据包处理,Envoy负责七层的负载均衡、路由和安全策略。这种结合充分发挥了Cilium和Istio各自的优势,构建了一个高性能、可扩展的服务网格。

这张图展示了Istio与Cilium结合实现的双向TLS认证。可以看到,服务A和B之间的通信被加密,通过Mutual TLS确保了双方的身份认证。这种安全通信是通过Istio的控制平面和Envoy的代理,以及Cilium的网络基础设施来实现的。

这张图展示了Istio与Cilium结合的Deferred kTLS特性。kTLS,即Kernel TLS,是内核直接提供TLS加密功能。Deferred kTLS允许在需要时才进行TLS加密,而不是在所有连接上都强制开启。这可以提高性能,尤其是在不需要加密的场景下。Cilium与Istio的结合,使得这种优化成为可能。

我们对比一下Kubernetes服务的实现方式。在Cilium和BPF中,服务路由通常使用哈希表。查找、插入和删除操作都是O(1)常数时间复杂度,非常高效。而在传统的Iptables和kube-proxy中,服务路由是基于线性列表的。查找是O(n)线性时间复杂度,插入和删除也是O(n)。这意味着,当服务数量增加时,BPF的性能优势会更加明显。
这张图展示了Kubernetes服务的基准测试结果。横轴是集群中的服务数量,纵轴是响应时间。蓝色柱代表Cilium(BPF),深蓝色柱代表kube-proxy(legacy iptables)。可以看到,随着服务数量增加,kube-proxy的响应时间急剧上升,而Cilium的响应时间基本保持稳定。这再次证明了BPF在处理大规模服务时的性能优势。
Cilium可以与其他CNI插件链式使用。比如,你可以将Cilium与Flannel、Calico、Weave、AWS CNI、Azure CNI等结合。例如,你可以使用一个CNI插件负责基础的网络配置,比如IP地址分配和网络接口配置,而Cilium则负责策略执行、负载均衡和多集群连接。这种链式组合提供了极大的灵活性,可以根据具体需求选择合适的组件。

Cilium原生支持AWS的弹性网络接口(ENI)。这张图展示了如何利用Cilium的Operator来读取ENI上的预分配IP地址,然后将这些IP地址分配给Pod使用。这使得Cilium能够充分利用AWS提供的网络功能,实现高性能的网络连接。Hubble是Cilium生态系统中的一个重要组件,它是一个分布式网络和安全可观测性平台。它建立在Cilium和eBPF之上,提供了对云原生工作负载的深度洞察。Hubble提供服务依赖关系和通信图谱、运维监控和告警、应用监控以及安全可观测性。虽然目前还处于Beta阶段,但其潜力巨大,是构建现代可观测性平台的关键工具。
Hubble由几个核心组件构成。
- Hubble Agent运行在每个节点上,负责与Cilium Agent交互,收集流量信息,并提供查询API和指标。Hubble Storage是一个内存存储层,用于存储收集到的流量信息。
- Hubble CLI是一个命令行工具,可以连接到Hubble Agent,查询存储的流量数据。
- Hubble UI则提供了图形化的服务通信图谱,基于Hubble Agent收集的数据。

这张图展示了Hubble在Cilium和eBPF之上的运行架构。可以看到,Hubble Agent与Cilium Agent紧密协作,收集网络流量信息。这些信息通过Hubble的API暴露出来,供Hubble CLI和Hubble UI使用。同时,Hubble还可以与Grafana、Prometheus等监控系统集成,提供更全面的可观测性。

这张图展示了Hubble提供的服务通信图谱。它以图形化的方式展示了不同服务之间的依赖关系和通信流量。例如,可以看到recruiter服务通过HTTP访问coreapi,elasticsearch服务通过TCP访问,kafka服务通过TCP访问zookeeper等。这种可视化对于理解复杂系统的运行状态至关重要。
Hubble还能提供丰富的HTTP指标。例如,这张图展示了HTTP请求和响应的统计,包括请求量、响应量、状态码分布、以及不同百分位的请求响应时间(p50, p99)。这些指标对于监控应用性能、发现瓶颈问题非常有帮助。总结一下,Cilium利用eBPF技术,为Kubernetes带来了革命性的网络和安全能力。
为什么Cilium如此优秀?它消除了传统iptables的弊端,始终从Linux内核中汲取最佳性能。它提供了多集群互联能力,加速了Istio的性能,提供了基于Kubernetes资源的七层API感知过滤,并且能够无缝集成其他流行的CNI插件。这些都是Cilium的核心价值。